How Meta Powers its Cloud Gaming Infrastructure at Scale
Meta streams games from cloud GPUs to your device with ultra-low latency, using real-time encoding, smart networking, and fast decoding.

In partnership with

Want to get the most out of ChatGPT?

ChatGPT is a superpower if you know how to use it correctly.
Discover how HubSpot's guide to AI can elevate both your productivity and creativity to get more things done.
Learn to automate tasks, enhance decision-making, and foster innovation with the power of AI.
Imagine being able to play high-end, immersive games without owning a fancy console or an expensive PC. That’s the promise of cloud gaming, to make gaming accessible to anyone, anywhere, on any device. In 2020, Meta (formerly Facebook) took a big step in this direction by launching its cloud gaming platform, letting users instantly play Android and Windows games directly through their browsers and apps.
But building this kind of experience wasn’t easy. Meta’s engineers had to design powerful infrastructure that could stream games smoothly across the globe no matter the player’s location or hardware. And as gaming continues to evolve with technologies like AR, VR, and the upcoming metaverse, the lessons from cloud gaming are paving the way for what’s next in immersive entertainment.
Why Cloud Gaming Matters
Cloud gaming is all about making games more accessible. You don’t need to own a powerful gaming laptop, a console, or constantly worry about downloading big updates. The games run on powerful servers in the cloud, and you just stream them, like watching a Netflix show, but interactive.
This means you can play high-quality games on almost any device; your phone, tablet, or old laptop no matter where you are. It also makes it super easy to switch between devices without losing progress.
And it’s great for game developers too! Instead of building different versions of a game for PC, Android, and iOS, they can build it once and stream it everywhere. Plus, since the game runs in the cloud, it's harder for cheaters or pirates to mess with it.
Eventually, less hassle for gamers, easier life for developers, and more fun for everyone.
Building the Infrastructure
Delivering fast, smooth, and secure gaming to millions isn’t easy. Meta had to build an entirely new infrastructure that could:
Stream high-quality video and audio with ultra-low latency
Support multiple games on the same server
Scale globally while staying secure and efficient
Edge Computing, GPUs, and Virtualization
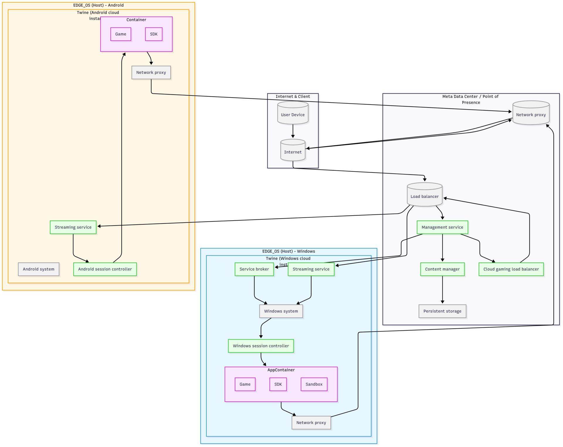
To give players a smooth gaming experience with minimal lag, Meta brings its game servers as close to users as possible and that too not just in data centers, but in local city hubs called edge sites. These are mini data centers placed in areas with a lot of people, which helps reduce the time it takes for the game to respond to your actions (a.k.a. latency).

More edge sites = better gaming performance for more people.
Inside these edge sites, Meta needs powerful hardware to run games well. That’s why they teamed up with NVIDIA to use high-performance GPUs (the same kind of powerful chips used for gaming PCs) based on the Ampere architecture. These GPUs help render high-quality graphics quickly, keeping the gameplay sharp and smooth.
To make all of this work together, Meta uses:
Twine: their system for managing clusters of servers across edge sites.
Custom orchestration tools: to manage game streaming and coordinate which games run where.
Meta also uses containers (like mini virtual machines) to run both Android and Windows games. These containers make it easier to manage and scale games across different devices and systems. For Windows games specifically, they’ve integrated a solution from PlayGiga, a cloud gaming company Meta acquired to handle hosting more efficiently.
Video and Audio Streaming
One of the most important parts of cloud gaming is making sure that when you press a button, the action on screen happens instantly with smooth video and clear audio. But latency (delay) can ruin the experience. So, Meta had to build a super-optimized pipeline to handle this.
How it used to work (early days):
You click “jump” in the game.
That click goes to the server.
The game processes the input, renders a frame (your character jumps).
The frame gets copied from the GPU to the CPU.
The CPU encodes the frame into video.
That video frame is chopped into small pieces and sent over the internet.
On your device, the packets are collected, decoded, and displayed.
It worked, but every step added a small delay. These delays added up and sometimes caused lag.
What Meta does now (improved model):

Meta still uses WebRTC + SRTP (a secure real-time streaming protocol) to send game data, video, and audio.
But now, they encode video directly inside the GPU without copying it out to the CPU. This makes things way faster and reduces data movement.
The GPU-compressed frames are smaller and faster to send.
This improves performance and frees up server resources. Even with all these optimizations, the biggest gains come from placing servers closer to users (via edge computing).
Player-Side Improvements
Meta also uses hardware decoders on your device to quickly turn incoming video back into frames.
Sometimes they send video ahead of audio (by milliseconds!) to make things feel more real-time.
They even account for the refresh rate of your screen (like 30fps or 60fps) to sneak in optimizations between frame refreshes.
On high-refresh displays (like 90Hz+), latency drops even more.
Security
Cloud gaming opens up incredible experiences for players, but it also comes with its own set of security challenges.
For players, it's all about trust: they want their data to be safe and the game environment free from cheaters. For developers, the stakes are just as high, protecting their games from piracy and malicious attacks is crucial.
But delivering all this isn't easy. Why? Because the cloud gaming infrastructure is complex.
What makes cloud gaming security so tricky?
Meta’s cloud gaming stack isn’t just about streaming, it blends together edge computing, GPU virtualization, and real-time audio/video delivery. These components are powerful but also increase the system’s complexity.
To make things more challenging, the platform supports both Windows and Android games, which means it inherits the security concerns of both environments like OS-level threats, patch vulnerabilities, and potential exploits.
Major Risks
DDoS attacks targeting game servers
Piracy and reverse engineering of games
Cheating tools that compromise fair play
Vulnerabilities that could bleed into Meta’s broader systems
To reduce risk, Meta runs its cloud gaming infra in complete isolation from its core data infrastructure. This ensures any attack here won’t spill over elsewhere.
How Meta secures the system
Security at Meta isn’t a one-time thing, it’s integrated into every step of the development cycle.
Here’s how:
Design phase: Teams do threat modeling to proactively identify weak spots.
Implementation: Secure code reviews help catch issues early.
Testing: Includes fuzz testing and dedicated security validation.
Post-deployment: Internal security engineers + third-party experts regularly run audits and red-team exercises.
Cloud Gaming & The Metaverse
The metaverse isn’t just a concept for tomorrow, it’s shaping how we build cloud gaming infrastructure today. Gaming will be one of the earliest, most immersive use cases of the metaverse, and it’s already pushing boundaries in how we think about network infrastructure.
Cloud gaming is essentially the training ground for the metaverse.
What’s Changing?
The metaverse will redefine both:
What we play: immersive, real-time, multi-user experiences
How we play: streamed over ultra-fast, intelligent cloud infrastructure
This shift isn’t just about pretty graphics or VR headsets. It’s about creating a low-latency, high-fidelity experience that feels completely natural with no lags, stutters, or sync issues.
The New Requirements
To support metaverse-scale experiences, we need a major upgrade from today’s network and cloud architectures. Here’s what’s needed:
Ultra-low latency: Delays ruin immersion
High scalability: Millions of users interacting in real-time
High throughput: Realistic environments need high data volume
Federated data storage: For privacy, speed, and global scale
Peer-to-peer protocols: Especially within close physical proximity (like users on the same Wi-Fi access point)
And it’s not just the physical network, the entire stack needs to be optimized, from application layers down to the OS and hardware layers.
What Meta is Doing Now
To prepare for this future, Meta is already laying down the foundation:
Partnering with mobile network operators, chipset makers, and carriers
Using learnings from cloud gaming to solve metaverse-specific challenges
Working on QoS-aware, end-to-end network strategies
Exploring global, unified topologies to minimize jitter, latency, and packet loss
Rethinking how compute and routing resources are distributed
What’s Next for Cloud Gaming?
A lot of people will experience the metaverse for the first time through games and cloud gaming is paving that path.
Meta’s not waiting for the future. We're already building it. Platforms like Crayta (a cloud-based game creation tool on Facebook Gaming) are just the beginning, helping bridge today’s 2D experiences with tomorrow’s immersive virtual worlds.
What Meta is Working On
Over the next few years, here’s what Meta’s focusing on:
Expanding to more countries so more people can access cloud games
Teaming up with mobile carriers to reduce network delays
Working with chipset makers to make devices faster
Building better tech for smoother game streaming
Strengthening security as the platform grows
For Developers & Players
They’re making the system more compatible and giving devs better tools to build, test, and analyze games.
And for players? Expect faster, smoother, and more immersive games ready to play anytime, anywhere.
Official blog from Meta: Under the hood: Meta’s cloud gaming infrastructure - Engineering at Meta
By now, you must have had a clear idea of, How Meta Powers its Cloud Gaming Infrastructure at Scale? In a nutshell, Meta’s cloud gaming system streams gameplay from powerful GPUs in the cloud to user devices with ultra-low latency. From real-time encoding to network optimizations and client-side decoding, every step is fine-tuned for speed and smoothness.
Congratulations! You've just advanced another step in your tech journey. Keep progressing!
Rohit Lakhotia
Rohit Lakhotia is a software engineer and writer covering engineering, career growth, and the tech industry.