EP 70: How Wayfair built their Ad Bidding System?
Wayfair built a smart Ad Bidding System using automation, ML, and real-time data to optimize bids, maximize ROI, and scale efficiently.

Streamline IT management with 'The World at Work 2024: Deel IT
Discover how you can transform your IT operations, enhancing operational efficiency & compliance across borders. Our guide has essential strategies for managing a global workforce.
Wayfair is a U.S. based e-commerce online store that sells furniture and home decor. For better understanding, you can assume it as the “Amazon for home furniture”. It was founded in 2002 (previously called CSN Stores), it offers 30 million products from over 23,000 suppliers worldwide. The company has offices and warehouses in multiple countries, including the U.S., Canada, Germany, and the U.K.
During the last reported fiscal period, Wayfair had approximately 22 million active customers in 2023, down from a peak of 31 million customers in 2020.
If you've ever searched for furniture or home decor on Google or Bing and noticed a Wayfair ad at the top, you've already interacted with Wayfair's Ads Bidding Platform. But have you ever wondered how that ad got there? Wayfair has built a system that determines how much to bid for each ad placement, which in turn ensures that the right products reach the right customers efficiently.
Let’s discover why Wayfair built this system, how it has evolved over time, and how it optimizes ad spending while maximizing return on investment (ROI).
How Wayfair Bids for Ads?
To get customers to Wayfair’s site, they spend a huge amount on advertising on search engines and social media sites. In 2019, Wayfair spent over billions of dollars on advertising on Google Search Ads, Facebook/Instagram Ads, YouTube Ads, etc.
Like many e-commerce platforms, Wayfair relies on advertising to bring its products in front of customers. This advertising happens across multiple channels like Google Search, Bing, social media, websites, and videos. Many of these platforms operate using an auction system where businesses bid for ad placements. The highest bidders (along with other factors like landing page quality) get the best ad spots.
For example, if a user searches for "wooden dining table" on Google, different companies bid for that keyword. Wayfair might bid $1.00 per click, while a competitor bids $1.09, and another company bids $0.90. Google then decides the ad placements based on these bids and other quality metrics.
So, what’s the challenge here? If the Bid is too low, your ad won’t be visible. If the Bid is too high, the ad costs may outweigh the sales revenue and in turn it will be a loss for Wayfair.
Managing this bidding process for millions of keywords and products is complex and challenging. This is why Wayfair built an automated, data-driven Ads Bidding Platform to optimize how much they’re willing to pay for each ad opportunity while balancing their business goals.
Early Days of Ads
In the beginning, there was no unified system for managing ad bids. When an engineer wanted to test a new method for placing ad bids, they would have to re-implement several parts of the system.

Different teams experimented with their own machine learning (ML) models, but each implementation required starting from scratch. This approach had several problems:
Repetitive work: Teams had to manually build the same basic systems over and over.
Slow progress: New bidding strategies took a long time to implement.
Lack of visibility: It was difficult to track which methods worked best.
That’s why, Wayfair needed a central platform to handle bidding efficiently.
Building a Centralized Ads bidding platform
To solve these challenges, Wayfair created a centralized Ads Bidding Platform designed with the following goals:
Extensibility Wayfair sells millions of products (like furniture, home decor, or even specific keywords), and no single bidding strategy works for all of them. The new platform that they were aiming to design should support multiple approaches, allowing different strategies for different product categories.
Observability Marketing analysts and data scientists needed visibility into why certain bids were made. This transparency helps them understand how different strategies are performing.
Configurability The platform needed fine-tuned controls over key factors like ROI targets and bid aggressiveness. Some products could afford lower ROI, while others needed a more cautious approach in order to be profitable.
Testing New Strategies The system had to make testing new strategies easy. By quickly experimenting with different models, Wayfair could identify the most effective bidding techniques.
Scaling Up With millions of products and keywords to manage, the platform had to handle large-scale data processing efficiently.

Key improvements
The new platform makes two big changes:
Bidding features are built into the system: The first major change was to ensure that the core capabilities are provided natively by the platform and only the incremental work required to get new approaches launched is the only work specific to each new model.
Clear separation between the core system and bidding strategies: The platform defines clear rules on how different bidding methods interact with it.
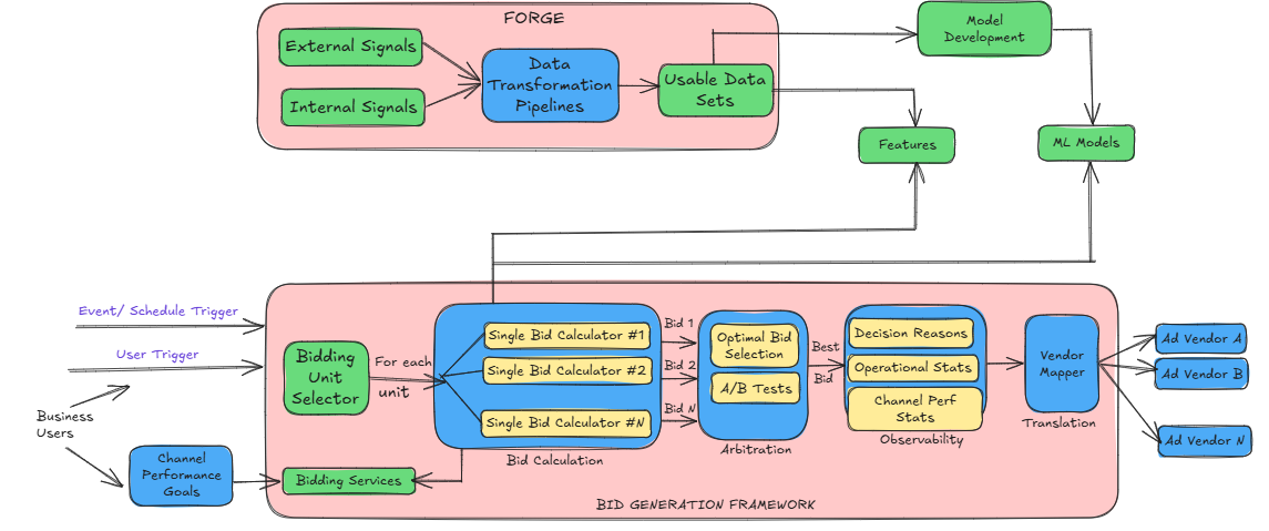
Architecture of new platform
WKT Wayfair’s Ads Bidding Platform is designed to decide how much money to bid for ads to maximize sales while staying cost-effective. This system has several important parts that work together to make smart bidding decisions.

1. Data Engineering (FORGE)
It basically means gathering and cleaning the data.
Before they can make any bidding decisions, they need data, lots of it. This comes from two main sources:
First-party data: Information Wayfair collects itself (e.g., how users interact with the site).
Third-party data: Information from outside sources (e.g., industry trends, market data).
This data isn’t always neat and clean or in the right format, so FORGE, their data engineering platform, processes and organizes it. It ensures that: Data is cleaned and formatted correctly, Errors (like missing or incorrect values) are detected and fixed, Complex calculations (e.g., combining multiple data points) are applied when needed.
Before FORGE, they had to use long and complex SQL scripts, which were difficult to maintain. Now, they use a modular, step-by-step process that makes data management easier and reusable.
2. Bidding Console
It is basically means a Control Panel for Ad Strategies.
The Bidding Console is like the control panel for their ads. Analysts use it to:
Set broad goals (e.g., increase ROI).
Fine-tune bid adjustments (e.g., prioritize certain product categories).
Customize settings for specific needs.
This makes it easy to adjust how we bid for different situations without needing to change the whole system.
3. Single Bid Calculators (SBCs)
This is the Brain Behind Bidding!
This is where the actual bid calculations happen. Instead of using one universal method, they break it down into smaller, independent “brains” called Single Bid Calculators (SBCs). These are mall, modular units that calculate bid amounts for individual products or keywords.

An SBC takes a bidding unit (e.g., a product SKU) and calculates the best bid using relevant data. The logic behind these bids can be:
Rules-based: Simple logic-based decisions (e.g., "If sales have dropped, lower the bid.").
Machine Learning-based: Predictive models that analyze historical performance to optimize bids (e.g., "Analyze past performance and predict the best bid.").
A mix of both
Why use this approach? Because they can add or change bidding methods without affecting the whole system, Different strategies can be tested easily and the system remains flexible, whether running bids in real-time or as pre-calculated values.
4. Bid Arbitration
It is basically Choosing the Best Bid!
Since they were using multiple SBCs, they sometimes get multiple bids for the same product. So, which one should they pick? That’s where arbitration comes in.
It helps them:
Fallback mechanism: If the ML model can't produce a bid, fall back to a rules-based bid. It means, pick the best bid based on predefined rules (e.g., "If the ML-based bid exists, use it. Otherwise, go with the rules-based bid.").
Test different bidding approaches at the same time.
A/B testing: Compare performance of different strategies in real-time. Basically, adjusting strategies dynamically based on results.
For example, if they introduce a new bidding method that works well for high-traffic products, arbitration ensures it's only used where it makes sense.
5. Observability
It’s basically, Monitoring Performance.
Once bids are running, they need to track their effectiveness. The system provides insights into:
Spend breakdowns (How much is each model contributing?): How much money is being spent per bidding approach
Bid comparisons (Which strategy generates the best bids: The average bid amount for different models
Performance tracking (How do different strategies impact ROI?): How different strategies are performing over time.
This ensures that if something isn’t working, we can quickly adjust the strategy.
6. Vendor Mapping
It basically means, sending Bids to Ad Platforms.
Once they’ve determined the best bids, they need to send them to platforms like Google Ads and Bing Ads. However, these platforms use their own specific terms and identifiers.
Their Vendor Mapping system:
Converts Wayfair’s internal bid terms into a format that Google, Bing, and others understand.
Keeps the ad history intact even if campaigns are reorganized.
Ensures consistency across different advertising platforms.
Key Technologies that Wayfair used for their bidding platform
To make their Ads Bidding Platform fast, scalable, and efficient, they leveraged various technologies to handle high-volume, real-time data:
Google Cloud Dataproc: Parallel processing of large-scale bidding data.
Aerospike: High-speed data storage for quick bid calculations.
Python: Used for both data engineering (FORGE) and ML model execution.
Google Cloud BigQuery: Scalable data storage and analytics.
Java/Kubernetes: Backend services to manage bidding operations.
Google Cloud Dataproc
Their bidding system (Single Bid Calculator approach) is designed so that each product's bid can be calculated independently. This means they can run thousands of bid calculations in parallel instead of waiting for each one to finish before starting the next.
Why Google Cloud Dataproc?
It’s a fully managed service, so they don’t have to worry about setting up or maintaining servers.
It allows them to process massive amounts of data quickly and efficiently.
It ensures high availability, meaning the system won’t crash even if there's a surge in calculations.
Simply put, Dataproc helped Wayfair in speeding up the bidding process by running multiple calculations at the same time without slowing down the system.
Aerospike
When they calculate bids, they need instant access to data such as product performance, user behavior, and other key signals. That’s where Aerospike comes in.
Why Aerospike?
It’s a super-fast database that let them fetch the necessary data in milliseconds.
It helps their bidding system process information without delays.
It ensures that even with millions of calculations happening at once, the system runs smoothly.
In short, Aerospike allowed them to retrieve data quickly, making their bidding system highly responsive.
Python
They use Python as the main programming language for their system, and here’s why:
Why Python?
It allows them to run machine learning (ML) models efficiently, which helps in predicting the best bid amounts.
It makes it easier to write data transformations for their FORGE data engineering pipeline.
It balances performance and simplicity, meaning their engineers can work faster while still getting great results.
By using Python, they can integrate machine learning and data processing seamlessly into their bidding system without impacting the performance.
Google Cloud BigQuery
Since they work with huge amounts of data, they need a powerful system to store and analyze it. That’s where Google Cloud BigQuery comes in.
Why BigQuery?
It can handle massive datasets without slowing down.
It integrates with other tools easily, making it convenient for engineers and non-engineers alike.
It’s highly scalable, meaning we can store and process more data as we grow.
BigQuery acts as their data warehouse, ensuring that all their data is stored safely and is easily accessible for analysis.
Java & Kubernetes (K8s)
Their bidding system also includes various supporting services, like APIs and web services that help the platform run smoothly. These are built using Java and managed using Kubernetes (K8s).
Why Java & Kubernetes?
Java is fast, reliable, and widely used for backend services.
Kubernetes helps them automate deployment and scaling, so they don’t have to manage everything manually.
It ensures that their system stays stable and efficient, even as demand increases.
Future Plans
Their journey doesn’t stop here! Wayfair plans to further enhance the platform by:
Automating channel performance management to dynamically adjust bids based on trends.
Introducing simulation tools to predict how bid changes impact sales before deploying them.
Leveraging multi-armed bandit techniques to continuously refine bidding strategies.
Official blog post from Wayfair: https://www.aboutwayfair.com/careers/tech-blog/evolution-of-ads-bidding-at-wayfair
By now, you must have had a clear idea of, Wayfair built their Ad Bidding System? In a nutshell, Wayfair built its Ad Bidding System by centralizing bid management with automation, machine learning, and modular bid calculators to optimize ad spend. It leverages real-time data processing, AI-driven decision-making, and scalable cloud infrastructure to maximize ROI efficiently.
Congratulations! You've just advanced another step in your tech journey. Keep progressing!
Rohit Lakhotia
Rohit Lakhotia is a software engineer and writer covering engineering, career growth, and the tech industry.